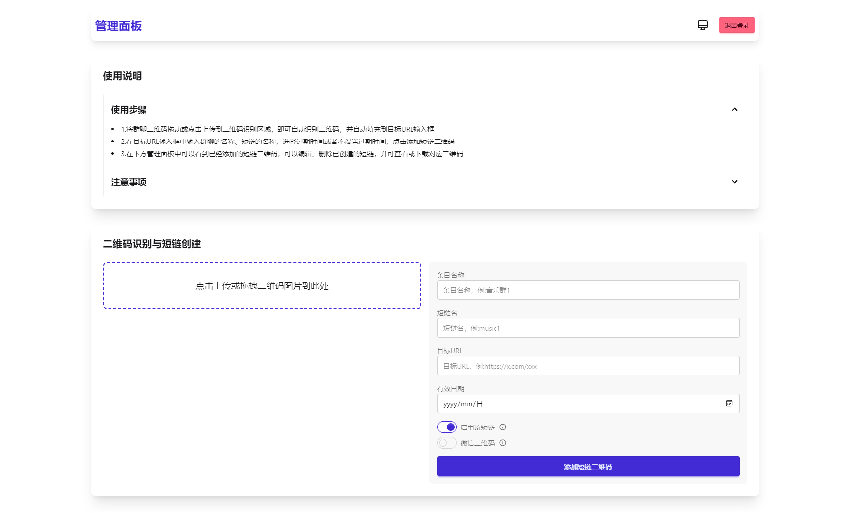
简介:
苦于微信群聊二维码频繁变动,开发这个能生成永久二维码的工具,不需要服务器。也可作为 URL 缩短链接服务使用。
功能特性
1.生成永久短链接,指向微信群二维码
2.可当短链接生成器
3.无需服务器
4.自定义二维码样式和 Logo
5.管理后台可随时更新
6.密码保护(demo)
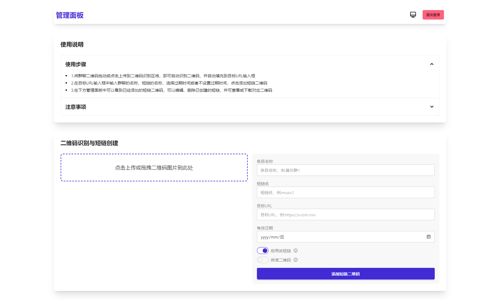
图片:




苦于微信群聊二维码频繁变动,开发这个能生成永久二维码的工具,不需要服务器。也可作为 URL 缩短链接服务使用。
功能特性
1.生成永久短链接,指向微信群二维码
2.可当短链接生成器
3.无需服务器
4.自定义二维码样式和 Logo
5.管理后台可随时更新
6.密码保护(demo)



资源失效联系你的上级操盘手 防失联公众号:共研赋能社
项目来源于网络,防止被割韭菜 !
本站初心:花着比韭菜更少的米,用着和韭菜一样的东西,仅学习其中的思路
良不良心自己体会,某些割韭菜的网站在这里我就不黑了,切记!
共研赋能社只做解密,项目里的联系方式仅为咨询用!收费一律删除~
所有教程里所涉及的软件工具共研赋能社99%都有可以下载到免费的,除了一些定制类的软件没有。